ავტორი: ნანო შვანგირაძე
შესავალი
ამ სტატიაში განხილული თემები ეხება პედიატრიულ სიცოცხლის გადარჩენის საბაზისო ალგორითმს (ΒLS), რომელიც განკუთვნილია ჯანდაცვის პროფესიონალებისთვის.
ეპიდემიოლოგია და გადარჩენის მაჩვენებელი
გულის გაჩერების ადრეული ამოცნობა და მკურნალობა აუმჯობესებს გადარჩენის მაჩვენებელს, როგორც ბავშვებში, ასევე მოზრდილებში. ჯანდაცვის პროფენსიონალის ან მაშველების მიერ წარმოებული ეფექტური პედიატრიული BLS წარმოადგენს წარმატებული რეანიმაციის საფუძველს.
გულის გაჩერება – გულის გაჩერება არის მდგომარეობა, რომელიც განისაზღვრება პულსის არარსებობით. პედიატრიაში არსებობს გულის გაჩერების ორი ტიპი: ჰიპოქსიური/ასფიქსიური გაჩერება და გულის უეცარი გაჩერება.
●ჰიპოქსიურ/ასფიქსიური გაჩერება – ჰიპოქსიურ/ასფიქსიური გულის გაჩერება არის გულის გაჩერების ყველაზე გავრცელებული ტიპი ჩვილებსა და ბავშვებში, რაც გამოწვეულია სუნთქვის უკმარისობის და ან შოკის გამო ჩამოყალიბებული პროგრესირებადი ქსოვილოვანი ჰიპოქსიითა და აციდოზით. ამ ასაკობრივ ჯგუფებში სუნთქვის უკმარისობის და ჰიპოტენზიური შოკის გარდა განიხილება გულის გაჩერების სხვა მიზეზებიც. მაგ: სეპტიური შოკი, ზედა სასუნთქი გზების ობსტრუქცია, პნევმონია, ჩვილის უეცარი სიკვდილის სინდრომი, მეტაბოლური დარღვევები (ჰიპოგლიკემია, მეტაბოლიზმის თანდაყოლილი დარღვევები ელექტროლიტების დარღვევა), ნევროლოგიური გადაუდებელი მდგომარეობები (ტვინის ჰერნიაცია ან ინტრაკრანიალური სისხლჩაქცევა), მოწამვლა (მაგ. ოპიოიდების ჭარბი დოზირება), ტრავმა, არატრავმული ექსანგიინაცია (ატრავმული სისხლჩაქცევა, რომელიც შეიძლება გამოიწვიოს ინსულტმა ან სხვა შინაგანმა არატრავმულმა მიზეზებმა) და ანაფილაქსია.
ზემოთ აღწერილი განასხვავებს, პედიატრიულ გულის გაჩერებას მოზრდილთა გულის გაჩერებისაგან, მოზრდილებში გულის გაჩერების ყველაზე გავრცელებული მიზეზი არის იშემიური გულ-სისხლძარღვთა დაავადება.
● უეცარი გულის გაჩერება – უეცარი გულის გაჩერება, რომელიც ყველაზე ხშირად გამოწვეულია პარკუჭოვანი ფიბრილაციით (VF) ან უპულსო პარკუჭოვანი ტაქიკარდიით (рVТ), მოზრდილებთან შედარებით ნაკლებად ხშირია ჩვილებსა და ბავშვებში. პედიატრიულ ასაკში გულის უეცარი გაჩერების დროს პარკუჭოვანი არითმიისაკენ მიდრეკილნი არიან ისეთი ბავშვები, რომელთაც ანამნეზში აღენიშნებათ:
•ჰიპერტროფიული კარდიომიოპათია
•მიოკარდიტი
•ანომალიური კორონარული არტერიები (ფილტვის არტერიიდან)
•ვოლფ-პარკინსონ-უაიტის სინდრომი (WPW სინდრომი)
•გახნაგრძლივებული QT – ინტერვალის სინდრომები
•ნარკოტიკებით ინტოქსიკაცია (ცხრილი 1)
•Commotio Cordis (ანუ მკვეთრი დარტყმა მკერდზე)
სუნთქვის გაჩერება VS გულის გაჩერება –დროული მკურნალობის ჩატარების პირობებში რესპირაციული არესტის (არ არის სუნთქვა მაგრამ არის პულსი) მქონე ჩვილებსა და ბავშვებს აქვთ გამოჯანმრთელების უფრო მაღალი შანსი იმ ბავშვებთან და ჩვილებთან შედარებით, ვისაც გულის გაჩერება აღენიშნებათ. მაგალითად, ერთ კვლევაში, სადაც აკვირდებოდნენ 95 ბავშვს, რომელთაც განუვითარდათ საავადმყოფოს გარეთ გულის გაჩერება, სუნთქვის გაჩერების მქონე ბავშვების 82% კვლავ ცოცხალი იყო ერთი წლის შემდეგ, ხოლო გულის გაჩერების მქონე პაციენტების შემთხვევაში აღნიშნული პროცენტი წარმოადგენდა 14-ს.
პედიატრიული გულის გაჩერების შემდგომ გადარჩენის ინდივიდუალური განმსაზღვრელი ფაქტორები განსხვავდება გარემოს (საავადმყოფოს გარეთ, საავადმყოფოში) და პაციენტის ინდივიდუალური ფაქტორების მიხედვით.
ჰოსპიტალური გულის გაჩერება – პედიატრიული გულის გაჩერების უმეტესი შემთხვევები ხდება საავადმყოფოს გარეთ და იშვიათად ჰყავს შემსწრე. უმეტესწილად ვითარდება სახლში და ჩვილთა ასაკში.
საავადმყოფოს გარეთ განვითარებული გულის გაჩერების გადარჩენის მაჩვნებელი დაახლოებით 11%-ს შეადგენს. მათგან გადარჩენილები და გადარჩენილები კარგი ნევროლოგიური ფუნქციით განსხვავდებიან ასაკის მიხედვით:
●ჩვილები: 7% (5 %)
●ბავშვები: 16% (13 %)
●მოზარდები: 19 % (17%)
პედიატრიული პაციენტის საავადმყოფოს გარეთ გადარჩენის მაჩვენებელი დროთა განმავლობაში რეგიონების მიხედვით დიდად არ შეცვლილა. 2007-დან 2012 წლამდე გადარჩენის პროცენტული მაჩვენებელი შეადგენდა 7 – 10%-ს.
პედიატრიული პაციენტის საავადმყოფოს გარეთ გადარჩენის მაღალი ალბათობის ფაქტორები მოიცავს:
●უფროს ასაკს
●გულის გაჩერება მოწმის თანდასწრებით
●მაღალი ხარისხის BLЅ. გულ-ფილტვის რეანიმაციის (СPR) წარმოება და ტელეფონის დისპეტჩერის მიერ დახმარებით წარმოებული გულ-ფილტვის რეანიმაცია მხოლოდ ზეწოლების წარმოებით ჩატარებული გფრ-ს ჩათვლით
●ავტომატური გარეგანი დეფიბრილატორის (AED) გამოყენება
●საწყისი საშოკე რითმი
●სასწრაფო სამედიცინო დახამრების დროულად მოსვლა შემთხვევის ადგილზე
გულის უეცერი გაჩერება რომელიც განაპირობა საშოკე რითმმა (VF ან pVΤ) გვხვდება ყველა პედიატრიული საავადმყოფოს გარეთ განვითარებული გულის გაჩერების 18%-ში, მაგრამ ნაკლებად ხშირია ერთიდან რვა წლამდე (8%) ასაკის ბავშვებსა და ჩვილებში.
დადასტურებული გულის გაჩერების შემდეგ ადრეული გულ-ფილტვის რეანიმაციის წარმოება და დეფიბრილატორზე ხელმისაწვდომობა არის ძირითადი ჩარევები, რომლებიც აუმჯობესებს ნევროლოგიურ შედეგს. მაგალითად, აღწერილია ერთი კვლევა, სადაც დაფიქსირდა 188 საავადმყოფოს გარეთ კერძოდ, სკოლაში სპორტული აქტივობის დროს განვითარებული გულის გაჩერების შემთხვევა, აღნიშნულთაგან 87%-ს ჩაუტარდა გულ-ფილტვის რეანიმაცია ადგილზე მოწმის მიერ, საჯარო თავშეყრის ადგილზე 199 პაციენტიდან 66% შემთხვევაში ავტომატური გარეგანი დეფიბრილატორი ხელმისაწვდომი იყო. პაციენტებს ჰქონდათ კარგი ნევროლოგიური გამოსავალი, იმ 30%-თან შედარებით, ვისი პირველადი დახმარების წამროებისას ავტომატური გარეგანი დეფიბრილატორი არ იყო გამოყენებული.
ჰოსპიტლის შიდა გულის გაჩერება – პედიატრიულ საავადმყოფოში განვითარებული კარდიოპულმონარული არესტის შემთხვევაში გადარჩენის მაჩვენებელი წარმოდგენილია 49%-ით და უპულსო გულის გაჩერების დროს 41%-ით. გადარჩენის ალბათობა (და გადარჩენილთა შორის ხელსაყრელი ნევროლოგიური შედეგი) იყო 41 პროცენტი (70 პროცენტი) იმ შემთხვევაში, როდესაც გფრ გახანგრძლივდა 1-დან 15 წუთამდე და 12 პროცენტი (60 პროცენტი) გფრ-ის იმ ხანგრძლივობა 35 წუთს აღემატებოდა.
ინტრაჰოსპილტალური გულის გაჩერების დროს გადარჩენის მაჩვენელი უფრო მაღალია საავადმყოფოს გარეთ განვითარებულ გულის გაჩერებასთან შედარებით. 2019 წლამდე არსებული ლიტერატურის მიმოხილვით ირკვევა რომ გადარჩენის მაჩვენებელი 3 -ჯერ მეტია ინტრაჰოსპიტალური გულის გაჩერების დროს, ჰოსპიტლის გარეთ განვითარებულ გულის გაჩერებასთან შედარებით.
პედიატრიული საავადმყოფოსშიდა გულის გაჩერების შემდეგ გადარჩენის მაჩვენებლის გაზრდა დაკავშირებულია შემდეგთან ფაქტორებთან:
● ახალგაზრდა ასაკი (მცირე სიკვდილიანობა ჩვილებში მაღალი სიხშირის მიუხედავად)
●გფრ-ის ხანმოკლე ხანგრძლივობა
●საწყისი საშოკე რითმი
●გულის გაჩერებამდე მონიტორინგი
●შემთხვევის განვითარება სამუშაო დღეებში და დღის განმავლობაში
შეერთებულ შტატებში ხანგრძლივმა კვლევებმა გამოავლინა გაუმჯობესებისკენ მიმართული ტენდენცია საავადმყოფო შიდა გულის გაჩერების შემთხვევაში. 2000-2018 წლებში ჩატარებული რეესტრის მონაცემების მიხედვით გადარჩენის მაჩვენებელი გაიზარდა 29-დან 41%-მდე ყველა საავადმყოფოს შიდა გულის გაჩერების დროს და 19-41%-მდე უპულსო გულის გაჩერების შემთხვევაში.
2018 წლის მონაცემებით საავადმყოფოსშიდა გულის გაჩერების მიზეზები იყო:
- საშოკე რითმი: 9%
- არასაშოკე რითმი: 77% (ასისტოლია 28.5% და უპულსო ელექტრული აქტივობა 48.5%-ში)
- უცნობი 14%
კვლევების შეფასების საფუძველზე, ვარაუდობენ რომ სავადმყოფოს შიდა გადარჩენის მაღალი მაჩვენებელი განპირობებულია გულის გაჩერების დროული აღმოჩენით და ადრეული რეანიმაციული ღონისძიებების ჩატარებით. საავადმყოფოს შიდა გადარჩენის მაჩვენებელი, საავადმყოფოსგარე გადარჩენის მაჩვენებელთან შედარებით ნაკლებადაა დამოკიდებული წარმოდგენილ რითმზე.
დამატებითმა კვლევებმა მოახდინა მოწინავე ტექნიკის (ენდოტრაქეალური ინტუბაცია, ექსტრაკორპულარული ოქსიგენაცია ECMO) წვლილის შეფასება, საავადმყოფოს შიდა გადარჩენაში.
●ენდოტრაქეალური იტუბაცია – 2000 წლიდან 2014 წლამდე აშშ-ში ჩატარდა რეტროსპექტული კვლევა, რომელშიც მონაწილეოდა 2200-ზე მეტი 18 წელზე მცირე ასაკის პაციენტი. პაციენტები იმყოფებოდნენ საავადმყოფოში. დაინტუბირებული პაციენტების გადარჩენის მაჩვენებელი იყო მნიშვნელოვნად დაბალი, იმ პაციენტებთან შედარებით, ვისი ინტუბაციაც არ მოხდა (36% 41 %-ის წინააღმდეგ), ხოლო სპონტანური ცირკულაციის დაბრუნებასა და ნევროლოგიურ გამოსავალს შორის მნიშვნელოვანი განსხვავება არ დაფიქსირებულა. გულის გაჩერების დროს ადრეული ინტუბაციის საკითხი მოითხოვს შემდგომ გადახედვას და უფრო ღრმად შესწავლას.
●ЕСМО რეანიმაციის წარმოებისას და გულის გაჩერების შემდგომი მოვლა – ЕСМО-ს გამოყენება რეანიმაციისა და რეანიმაციის შემდგომი მოვლის დროს ESMO-ს პროტოკოლებით, გამოცდილებითა და აღჭურვილობით, შეიძლება, სასარგებლო იყოს ზოგიერთი პაციენტებისთვის, რომლებთანაც ვერ ახერხებენ ჩვეულებრივი გფრ-ით შედეგის მიღწევას და იგი არაეფექტურია საავადმყოდოსშიდა გულის გაჩერების დროს. განსაკუთრებით ბავშვებთან, ვისაც აღენიშნებათ გულის ისეთი ძირითადი დაავადებები, როგორიცაა კარდიომიოპათია, მიოკარდიტი ან გულის თანდაყოლილი დაავადება.
ბრადიკარდია ცუდი პერფუზიით – ბრადიკარდია ცუდი პერფუზიით არის მდგომარეობა, რომელიც განისაზღვრება 60-ზე ნაკლები გულისცემით წუთში, იმ პაციენტებში რომელთაც აღენიშნებათ კარდიორესპირაციული კომპრომისი.
ჰოსპიტალური და პრეჰოსპიტალური მკურნალობის მტკიცებულებები შემდეგია:
ჰოსპიტალური ბრადიკარდია ცუდი პერფუზიით – პულსის მქონე პაციენტებში გადარჩენა სტაციონარული BLS წარმოების დროს არის 66 %, განსხვავებით უპულსო პაციენტებისაგან რომლის გადარჩენის პროცენტიც შეადგენს 38- 43%-ს.
2000 დან 2016 წლამდე ჩატარდა კვლევა, რომელშიც მონაწილეობდა 30 დღიდან 18 წელამდე ასაკის 5592 ბავშვი და ჩაუტარდათ გფრ საავადმყოფოებში, 50%-ს აღენიშნებოდა გულის გაჩერება, ხოლო 50%-ს ბრადიკარდია ცუდი პერფუზიით და ჩაუტარდა კომპრესიები გულ-მკერდზე, მიუხედავად ამისა 31%-ს მდგომარეობა გადაეზარდა უპულსო გულის გაჩერებაში. ბავშვებს, რომლებსაც გადაეზარდათ ბრადიკარდია პულსის გაჩერებაში, მიუხედავად იმისა, რომ ჩაუტარდათ გფრ, ჰქონდათ გადარჩენის 19 პროცენტით ნაკლები ალბათობა ვიდრე მათ, ვისთანაც თავდაპირველად პულსი არ ფიქსირდებოდა. რისკის მიხედვით გადარჩენის მაჩვენებლები თავდაპირველი მდგომარეობის მიხედვით ასეთი იყო:
•30 % ბრადიკარდია ცუდი პერფუზიით, რომელიც პროგრესირებს პულსის გაჩერებამდე
•37.5 % თავდაპირველი პულსის გაჩერების დროს
•70% ბრადიკასთვის პულსითა და ცუდი პერფუზიით
პედიატრიული სტაციონარული პაციენტებისთვის, რომლებსაც ჩაუტარდათ გფრ, გადარჩენა გაწერამდე უფრო მაღალი იყო ცუდი პერფუზიის მქონე ბრადიკარდიისთვის (41 პროცენტი), ვიდრე ასისტოლიის ან ΡEΑ -ს ( უპულსო ელექტრული აქტივობის) შემთხვევაში(24,5 პროცენტი).
●ჰოსპიტალური ბრადიკარდია ცუდი პერფუზიით – მტკიცებულებებზე დაყრდნობით არსებობს ვარაუდი, რომ ხშირად საავადმყოფოს გარეთ განვითარებული ბრადიკარდია ცუდი პერფუზიით არ იყო შესაბამისად ნამკურნალები. მაგალითად, შეერთებული შტატების რეტროსპექტულ კვლევაში 1200-ზე მეტი ბავშვთან (საშუალო ასაკი ორი წელი), დიაგნოსტირდა ბრადიკარდია ცუდი პერფუზიით და ისინი საჭიროებდნენ შესაბამის დახმარებას, მაგრამ მხოლოდ 12.1 % შემთხვევაში იყო დაწყებული შესაბამისი რეანიმაციული ღონისძიება. ეს საკითხი ხაზს უსვამს იმ ფაქტს, რომ აუცილებელია პრეჰოსპიტალური მართვის ექიმების მუდმივი გადამზადება და განათლების ხელშეწყობა აღნიშნულ საკითხთან დაკავშირებით.
რეანიმაციის საერთაშორისო გაიდლაინები
კლინიკური და ლაბორატორიული მტკიცებულებების ფართო მიმოხილვის საფუძველზე ამერიკის გულის ასოციაცია (ΑΗΑ) აქვეყნებს ხშირ განახლებებს პედიატრიული ΒLS-ისთვის, ILCOR კი ყოველწლიურად აქვეყნებს მკურნალობის განახლებულ რეკომენდაციებს.
BLЅ გაიდლაინები განსხვავდება პაციენტის ასაკისა და სხვა ფაქტორების მიხედვით. ეს განსხვავებები განისაზღვრება შემდეგნაირად:
●ახალშობილი: დაბადებიდან საავადმყოფოდან გაწერამდე
●ჩვილი: ერთ წელზე უმცროსი (მათ შორის ახალშობილები, ანუ 30 დღეზე ნაკლები ასაკის, სამშობიაროდან პირველი გაწერის შემდეგ)
●ბავშვი: ერთი წლის ასაკიდან სქესობრივი მომწიფების დაწყებამდე
●ზრდასრული: ნებისმიერი პაციენტი სქესობრივი მომწიფების ან ხანდაზმული ასაკის ნიშნებით.
2020 წლის ამერიკის გულის ასოციაციის (ΑΗΑ-ს) გულ-ფილტვის რეანიმაციის და გადაუდებელი გულ-სისხლძარღვთა დახმარების (ECC) გაიდლაინები კიდევ ერთხელ ადასტურებს, რომ ცირკულაცია-სასუნთქი გზების სუნთქვა (C-A-B) თანმიმდევრობა კვლავ პრიორიტეტულია პედიატრიული გფრ-სთვის. 2017 წლის ILCOR მკურნალობის დაყრდნობით, ჩვეულებრივ გფრ-ს აქვს უკეთესი შედეგები, ვიდრე მხოლოდ კომპრესიების წარმოებას.
თუმცა, ყველა საერთაშორისო ასოციაციამ არ მიიღო 2020 წლის პედიატრიული BLS განახლებები. მაგალითად, გაერთიანებული სამეფოს რეანიმაციის საბჭო კვლავ მხარს უჭერს A-B-C საფეხურებს.
COVID-19 პაციენტები (საეჭვო ან დადასტურებული)
ამერიკის გულის ასოციაციამ გამოაქვეყნა ინსტრუქცია ალგორითმებით საბაზისო და მოწინავე სიცოცხლის მხარდაჭერისთვის იმ ბავშვებისთვის, რომელთაც ჰქონდათ საეჭვო ან დადასტურებული კორონავირუსული დაავადება 2019 (СОVΙD-19).
პედიატრიული გულის გაჩერებისთვის BLS-ის ცვლილებები მოიცავს:
●ადგილობრივი გაიდლაინების და ხელმისაწვდომობის შესაბამსად ატარეთ პერსონალური დამცავი მოწყობილობა პაციენტის ოთახში ან შემთხვევის ადგილზე შესვლამდე (მაგ. ქუდი, ხალათი, N95 სახის ნიღაბი, მჭიდროდ მორგებული სათვალე ან სახის ფარი, ხელთათმანები).
●შეზღუდეთ პერსონალის რაოდენობა, რომელიც ახორციელებს გულ-ფილტვის რეანიმაციას; განიხილეთ მექანიკური გფრ-ის მოწყობილობის გამოყენება მოზარდებისთვის, რომლებიც აკმაყოფილებენ სიმაღლისა და წონის კრიტერიუმებს.
● უზრუნველყოფილ უნდა იყოს სამაშველო სასუნთქი ტომარა-ნიღბის მოწყობილობის გამოყენება მაღალი ეფექტურობის ნაწილაკების ჰაერის ფილტრით (HEPA) და ნიღაბი მჭიდროდ უნდა იყოს დალუქული.
წინასწარი მტკიცებულებებით ვარაუდობენ, რომ BLS-ის და მაშველის დაღლილობის ხარისხები მნიშვნელოვნად არ იცვლება პერსონალური დაცვის მოწყობილობებით. მაგალითად, მულტიცენტრულ კონტროლირებად კვლევაში, რომელშიც ჩართული იყო ჯანდაცვის 108 პროვაიდერი, არც გულმკერდის შეკუმშვის ხარისხი (სიხშირე, სიღრმე) და არც თვითგამოცხადებული დაღლილობა მნიშვნელოვნად არ გაუარესდა ჯანდაცვის პროვაიდერებში, რომლებიც ატარებდნენ BLS-ს პედიატრიულ მანეკენებზე. მიჩნეულია, რომ ამჟამინდელი პედიატრიული ΒLS რეკომენდაცია, რომელიც გულისხმობს გულმკერდზე კომპრესიების დროს მაშველების შეცვლას 2 წუთში ერთხელ, არ უნდა იქნეს შეცვლილი იმ შემთხევვაში თუ ექიმები იყენებენ პერსონალური დაცვის აღჭურვილობას.
ძირითადი მიდგომები სიცოცხლის გადარჩენის საბაზისო ალგორითმის განხორციელების დროს.
BLS-ის ჩვენებები კრიტიკულად დაავადებულ ან დაშავებულ ჩვილებსა და ბავშვებში.
ამ თემაში განხილული არის:
●გულის (უპულსო) გაჩერება
● ბრადიკარდია (კონკრეტულად გულისცემა <60/წთ) ცუდი პერფუზიით
ძირითადი მოქმედებების თანმიმდევრობა აღწერილია შემდეგნაირად:
●შეამოწმეთ გარემოს უსაფრთხოება – BLS-ის დაწყებამდე მაშველები უნდა დარწმუნდნენ, რომ შემთხვევის ადგილი უსაფრთხოა მათთვის და მსხვერპლისთვის (მაგ. მსხვერპლის გამოყვანა ხანძრიდან, დამხვრჩვალის უსაფრთხოდ გამოყვანა წყლიდან და ა.შ).
● შეაფასეთ ცნობიერება, თუ უგონოა, მოიხმეთ დახმარება და გამოიძახეთ სსდ (1-1-2 )- თუ პაციენტი არ რეაგირებს, მაშინ მაშველმა უნდა მოიხმოს დახმარება გარშემო მყოფთაგან და გამოიძახოს 1-1-2 (სსდ) მობილური მოწყობილობის საშუალებით (ერთი მაშველი საავადმყოფოს გარეთ) ან საავადმყოფოში გუნდის მობილიზება ხდება შესაბამისი სისტემით (მაგ: კოდის ღილაკი, თუ მსგავსი კლინიკას გააჩნია, თანამედროვე სამყაროში ძნელად წარმოსადგენია მრავალპროფილური კლინიკის არსებობა, რომელსაც კოდის ღილაკი არ გააჩნია 😊 ).
ალტერნატიულად, ორი ან მეტი ჯანდაცვის პროვაიდერის არსებობის დროს, ერთი მაშველი აგრძელებს მსხვერპლზე ზრუნვას, ხოლო მეორე მაშველი რეკავს სსდ 112-ში, იღებს ავტომატურ გარეგან დეფიბრილატორს (ΑED) და სხვა გადაუდებელ აღჭურვილობას, მაგ: კოდის ურიკას ან მანუალურ დეფიბრილატორს.
თუ პაციენტი რეაგირებს, მისი მდგომარეობიდან გამომდინარე, მაშველმა უნდა განსაზღვროს დამატებითი სამედიცინო დახმარების საჭიროებები და სსდ-ს გამოძახების საჭიროება.
●შეაფასეთ სუნთქვა და პულსი – მაშველმა უნდა დაადგინოს, პაციენტი სუნთქავს, სახეზეა გასპინგი, თუ არ სუნთქავს პულსის შემოწმების დროს. შეეცადეთ განსაზღვროთ პულსი ცენტრალურ არტერიაზე. (მხრის არტერიაზე ჩვილებში; საძილე ან ბარძაყის არტერიაზე ბავშვებში).
ეს შეფასება გვეხმარება შემდეგომი ქმედების დაგეგმვაში:
• არ არის სუნთქვა ან სახეზეა გასპინგი და არ იგრძნობა პულსი ცხადად 10 წამის განმავლობაში:
– ერთი მაშველის შემთხვევაში – მიდგომა დამოკიდებულია იმაზე, მაშველი შემსწრეა თუ არა გონების კარგვის:
თუ მაშველი არ არის გონების კარგვის შემსწრე – მაშველმა უნდა დაიწყოს გულ-ფილტვის რეანიმაცია C-A-B ალგორითმით, 30 კომპრესიის 2 სუნთქვაზე შეფარდებით.
დაახლოებით ორი წუთის შემდეგ, თუ ჯერ კიდევ მარტო ხართ, დარეკეთ სსდ-ში და მოიტანეთ ავტომატური გარეგანი დეფიბრილატორი (AED) (თუ უკვე ეს არ გაგიკეთებიათ). მოიტანეთ და გაააქტიურეთ აგდ (AΕD), რაც შეიძლება მალე.
მაშველი გონების კარგვის შემსწრეა – მაშველმა უნდა დარეკოს სსდ-ში (თუ ეს უკვე არ გაუკეთებია) და მოიტანოს აგდ (AED) ან მანუალური დეფიბრილატორი კლინიკაში ყოფნის დროს, რათა განახორციელოთ სიცოცხლის გადარჩენის დახვეწილი ალგორითმი. ერთმა მაშველმა უნდა გამოიყენოს აგდ (AЕD) (ან მანუალური დეფიბრილატორი ჯანდაცვის პროვაიდერების შემთხვევაში), როგორც კი ის ხელმისაწვდომი იქნება. თუ აგდ (AΕD) ახლოს არ არის ან მიუწვდომელია, დაიწყეთ გფრ სსდ-ს მოსვლის მოლოდინში.
-ორი ან მეტი მაშველი – მაშველმა უნდა დაიწყოს გფრ (C-A-B), შემდეგი თანაფარდობით 30 ზეწოლა და 2 ჩასუნთქვა ერთი მაშველის შემთხვევაში და 15 ზეწოლა / 2 ჩასუნთქვა ორი ან მეტი მაშველის შემთხვევაში.
ჩვილებში და ბავშვებში ზეწოლის მეთოდი და ზეწოლის სიღრმე განსხვავდება ასაკის მიხედვით.
პედიატრიული პაციენტებთან, რომლებიც საწყისი კომპრესიების წარმოების შემდეგ კვლავ რჩებიან უპულსო, გულმკერდზე ზეწოლებს ყოველთვის უნდა ახლდეს ვენტილაცია.
არსებითი მტკიცებულება მიუთითებს იმაზე, რომ ჯანდაცვის პროვაიდერებს ხშირად არ შეუძლიათ სწრაფად განსაზღვრონ, არის თუ არა პულსი. შესაბამისად, როდესაც 10 წამში პულსი ცხადად არ არის გამოვლენილი, გფრ უნდა იყოს დაწყებული, რაც შეიძლება სწრაფად.
• არ არის ნორმალური სუნთქვა, მაგრამ არის პულსი (ქმედებები იგივეა ერთი ან რამდენიმე მაშველისთვის):
-აწარმოეთ დამხმარე ჩასუნთქვები ყოველ ორ-სამ წამში ერთხელ (20 – 30 ჩასუნთქვა წუთში).
– შეამოწმეთ პულსი არა უმეტეს 10 წამის განმავლობაში. თუ გულისცემის სიხშირე რჩება 60-ზე ნაკლები წუთში და გამოხატულია ცუდი პერფუზია – ჩაატარეთ გფრ.
-მოიხმეთ დახმარება, დარეკეთ სსდ-ში, თუ ეს უკვე არ გაგიკეთებიათ.
-განაგრძეთ დამხმარე ჩასუნთქვები. შეამოწმეთ პულსი ყოველ 2 წუთში ერთხელ. თუ პულსი არ აღინიშნება, დაიწყეთ გფრ (CAB), ერთი მაშველის შემთხვევაში 30:2 თანაფარდობით, ხოლო ორი ან მეტი მაშველის შემთხვევაში 15:2 თანაფარდობით.
●დაიწყეთ გფრ –გფრ-ს საფეხურები გულისხმობს კომპრესიების დაუყოვნებლივ დაწყებას, სასუნთქი გზების გახსნას და ვენტილაციის უზრუნველყოფას (C-A-B).
თანმიმდევრობა, რომელიც უნდა იქნეს დაცული ჩვილებისა და ბავშვების გფრ-ს შესრულების დროს, შემდეგია:
•დაიწყეთ გფრ ახალშობილში ან ბავშვში, რომელიც არ რეაგირებს, არ აქვს ნორმალური სუნთქვა და არ იგრძნობა პულსი ცხადად 10 წამის განმავლობაში.
•დაიწყეთ გულმკერდზე ზეწოლები სასუნთქი გზების გახსნის ან სუნთქვის მანევრების შესრულებამდე (C-A-B).
•30 ზეწოლის შემდეგ (15 ზეწოლა, თუ სახეზეა ორი მაშველი), გახსენით სასუნთქი გზები და აწარმოეთ 2 დამხმარე ჩასუნთქვა.
• თუ გულისცემის სიხშირე 60-ზე მეტია წუთში გფრ-ის დაწყებიდან დაახლოებით ორი წუთის შემდეგ, შეწყვიტეთ გულმკერდზე ზეწოლები და განაგრძეთ ვენტილაცია.
• გამოიყენეთ აგდ ან მანიუალური დეფიბრილატორი:
–ერთი მაშველი –შემსწრეა გონების კარგვის, აიღეთ აგდ ან მანუალური დეფიბრილატორი ჯანდაცვის პრფოესიონალების შემთხვევაში და გამოიყენეთ იგი, რაც შეიძლება მალე. თუ არ ხართ შემთხვევის შემსწრე, შეასრულეთ დაახლოებით ორწუთიანი გფრ და შემდეგ გამოიძახეთ სსდ ან გუნდი (თუ ეს უკვე არ გაგიკეთებიათ).
–ორი ან მეტი მაშველი – ერთი მაშველი იწყებს გფრ-ს, ხოლო მეორე მაშველი რეკავს სსდ-ში ან იხმობს გუნდს და იღებს აგდ-ს ან მანუალურ დეფიბრილატორს, თუ იგი ჯანდაცვის პროფესიონალია. გამოიყენეთ აგდ ან მანუალური დეფიბრილატორი, როგორც კი ხელმისაწვდომი იქნება.
•პროცესი გააგრძელეთ აგდ-ს ანალიზის საფუძველზე შემდეგნაირად:
-საშოკე რითმი – მიაწოდეთ პირველი შოკი და დაუყონებლივ განაახლეთ გფრ დაახლოებით ორი წუთის განმავლობაში (სანამ აგდ არ მოგთხოვთ რითმის ხელახალ ანალიზს). გააგრძელეთ გფრ, პულსი შეამოწმეთ აგდ-ს მიერ რიტმის შემოწმების შემედგ ყოველ ორ წუთში ერთხელ, სანამ სსდ არ მოვა ან დაზარალებული არ დაიწყებს მოძრაობას.
– არასაშოკე რითმი – განაახლეთ გფრ დაახლოებით ორი წუთის განმავლობაში (სანამ აგდ არ მოგთხოვთ რითმის ხელახალ შემოწმებას). გააგრძელეთ გფრ, შემაოწმეთ პულსი აგდს რითმის ანალიზის დროს ყოველ 2 წთში 1- ჯერ, სანამ სსდ არ მოვა ან მსხვერპლი არ დაიწყებს მოძრაობას.
ალგორითმები ერთი და ორი ან მეტი მაშველისთვის შექმნილია ისე, რომ გფრ შესრულდეს დაახლოებით ორი წუთის განმავლობაში (ხუთი ციკლი ერთი მაშველისთვის და 10 ციკლი ორი ან მეტი მაშველისთვის) არაშემსწრე გულის გაჩერების დროს აგდ-ს გამოყენებამდე. ეს მიდგომა ეფუძნება შეზღუდულ მტკიცებულებებს მოზრდილებში, რომ პარკუჭის ფიბრილაციის (VF) გახანგრძლივების შემთხვევაშიც კი, გფრ-ის საწყისი პერიოდი აუმჯობესებს წარმატებული დეფიბრილაციის ალბათობას.
გულმკერდზე ზეწოლები
2020 წლის ამერიკის გულის ასოციაციის (ΑHA) გულ-ფილტვის რეანიმაციის (CΡR) და გადაუდებელი კარდიოვასკულარული დახმარების (ECC) გაიდლაინები ადასტურებს 2017 წლის მკურნალობის რეკომენდაციების შეჯამებას და კვლავ ხაზს უსვამს სათანადო ტექნიკის მნიშვნელობას გულმკერდზე ზეწოლების წარმოებისას მტკიცებულებებზე დაყრდნობით, რომელიც ეფუძნება მოზრდილებში და ცხოველებში ჩატარებულ კვლევებს. გულმკერდზე ზეწოლები უნდა ჩატარდეს მკერდის ძვლის ქვედა ნახევარზე. მახვილისებრ მორჩზე ზეწოლამ შეიძლება გამოიწვიოს ღვიძლის, ელენთის ან კუჭის ტრავმა, შესაბამისად ეს ტექნიკა თავიდან უნდა იქნეს აცილებული.
გულმკერდზე ზეწოლების ეფექტურობის გაზრდა შესაძლებელია შემდეგ ძირითადი მომენტების გათვალისწინებით:
● ყოველი ზეწოლისას გულმკერდი უნდა იყოს ჩაზნექილი მისი წინა-უკანა დიამეტრის მინიმუმ ერთ მესამედზე:
• ჩვილები: დაახლოებით 4 სმ
• ბავშვები: 5 სმ
• მოზარდები: 5-დან 6 სმ-მდე, მაგრამ არ უნდა აღემატებოდეს 6 სმ-ს.
●ზეწოლების ოპტიმალური სიხშირე არის დაახლოებით 100-დან 120-მდე წუთში. ყოველი ზეწოლის და დეკომპრესიის ფაზა უნდა იყოს თანაბარი ხანგრძლივობის.
● ყოველი ზეწოლის ბოლოს მკერდი უნდა დაუბრუნდეს თავის ნორმალულ საწყის მდგომარეობა.
● უნდა განვითარდეს ზეწოლა-დეკომპრესიის რიტმი, მინიმალური შეფერხებით.
●შეასრულეთ გულმკერდზე ზეწოლები მყარ ზედაპირზე. საავადმყოფოში განვითარებული გულის გაჩერების დროს გამოიყენება სპეციალური მოწყობილობა მყარი დაფა, გულმკერდზე ზეწოლების სიღრმის გასაუმჯობესებლად და როცა ეს შესაძლებელია, გაააქტიურეთ საწოლის “გფრ რეჟიმი” ლეიბების სიხისტის გასაზრდელად.
ხშირი ტრენინგები და აუდიო-ვიზუალური მოწყობილობები აუმჯობესებს პროვაიდერის (განმახორციელებლის) მიერ ყველა რეკომენდაციის ზედმიწევნით სწორად დაცვას.
ჩვილები — 2020 წლის AΗA გფრ-ს გაიდლაინები კიდევ ერთხელ ადასტურებს, რომ ჩვილებისთვის გულმკერდზე ზეწოლები შეიძლება განხორციელდეს როგორც ორი თითის ტექნიკით, ასევე ორი ცერა თითის და ხელების შემოვლითი ტექნიკით. თუ მაშველს არ შეუძლია ზეწოლა მოახდინოს ისე, რომ შეძლოს გულმკერდის წინა-უკანა დიამეტრის მინიმუმ მესამედით ჩაზნექვა, მიზანშეწონილია, გამოიყენებულ იქნას ერთი ხელის გული.
ორი თითი – ამ ტექნიკას გვთავაზობს AНA. როდესაც გფრ-ს აწარმოებს ერთი მაშველი. ორი თითის ტექნიკა, ერთი მაშველის მიერ ჩატარებული ჩვილის გფრ-ის დროს შესაძლებელს ხდის ზეწოლებიდან ვენტილაციზე უფრო მარტივად გადასვლას და საშუალებას გვაძლევს ზეწოლების დროს შევინარჩუნოთ თავის პოზიცია, რაც თავიდან აგვაცილებს მისი თავის გადაადგილებას ვენტილაციის დროს.
გულმკერდზე ზეწოლები იწარმოება საჩვენებელი და შუა თითებით, რომლებიც მოთავსებულია მკერდზე ძუძუს დვრილების შემაერთებელი ხაზის ქვემოთ (სურათი 1). რადგანაც ჩვილებს აქვთ დიდი კეფა, კისრის პოზიციის შენარჩუნებისთვის შესაძლოა საჭირო გახდეს ხელის ან ბრტყელი პირსახოცის დადება გულმკერდის ზედა მიდამოში და მხრების ქვეშ.
(სურათი 1)

მაშველის დაღლილობა – მაშველის დაღლილობა მეტად მაღალია, როდესაც ის გფრ-ს ატარებს ორი თითის ტექნიკით. კვლევები დაღლილობასთან დაკავშირებით წინააღმდეგობრივია. ორმა რანდომიზებულმა კვლევამ აჩვენა რომ მაშველებს ნაკლები დაღლილობა აღენიშნებათ ორი თითის ტექნიკის გამოყენების დროს, თუმცა ერთ რანდომიზებულ კვლევაში აღიწერა, რომ ორი თითის და ორი ცერა თითის ტექნიკის დროს დაღლილობის მაჩვენებელი დიდად არ განსხვავდებოდა.
ორი ცერა თითის ტექნიკა —შემოთავაზებულია რომ, ჩვილებთან რომელთაც უტარდებათ გფრ, განხორციელდეს გულმკერდზე ზეწოლები ორი ცერა თითის მეშვეობით, გულმკერდზე გარშემორტყმული ხელებით.
გულმკერდზე გარშემორტყმულია ორივე ხელი, ხოლო ზეწოლები კეთდება ცერა თითებით (სურათი 2). თითები ახდენს მკერდის ქვედა ნახევარზე ზეწოლას, ხოლო ხელები გაშლილია გულმკერდის გარშემო.
(სურათი 2)

ამ მოსაზრებას მხარს უჭერს კვლევები, რომლებიც აჩვენებენ ორი ცერა თითით შემოვლითი ხელების ტექნიკის მაღალ ეფექტურობას ორი თითის ტექნიკასთან შედარებით.
კონკრეტულად გაუმჯობესებულია.
●არტერიული და კორონარული პერფუზიული წნევა (ცხოველის მოდელი)
●სისხლისა და პერფუზიის წნევა (ჩვილის მანეკენი)
● ზეწოლების სიღრმე, სიჩქარე და თანმიმდევრულობა (ჩვილის მანეკენი)
ბავშვები – ბავშვებთან გულმკერდზე ზეწოლები უნდა მოხდეს მკერდის ქვედა ნახევარზე ერთი ხელის გულით ან ორი ხელით (სურათი A და სურათი B).
სურათი A

სურათი B

გულის გაჩერების მქონე ბავშვებში არცერთ კვლევას არ შეუდარებია ეს ტექნიკა. პედიატრიულ მანეკენზე კვლევებში, ორი ხელის ტექნიკა ასოცირდება ზეწოლების გაუმჯობესებულ სიღრმესთან, ასევე გაუმჯობესებულ ზეწოლის ძალასთან და მაშველის ნაკლებ დაღლილობასთან.
პირველადი დახმარების ტრენინგები, უკუკავშირის მოწყობილობები და განახლებული ინფორმაციის შემცველი ტრენინგები – პედიატრიული გფრ-სთვის, ტრენინგები უკუკავშირის მოწყობილობები და განახლებული ინფორმაციის ტრენინგები, როგორც ჩანს, აუმჯობესებს გულმკერდზე ზეწოლების ხარისხს პედიატრიული რეანიმაციის დროს, მტკიცებულებები, რომელებიც ადასტურებს ზემოაღნიშნულს, ჯერჯერობით ცოტაა.
ტრენინგი – გფრ-ის მწვრთნელის სპეციფიკური ამოცანებია:
•კოორდინაციას უწევს გფრ-ის დაწყებას
• აღნიშნავს ზეწოლებისა და ვენტილაციის სიჩქარის სამიზნეებს.
• უზრუნველჰყოფს მოწყობილობისა და ვიზუალური გამოსახულებით გულმკერდზე ზეწოლების ხარისხის გაუმჯობესებას.
• ამცირებს პაუზებს გფრ-ის დროს
პედიატრიული პაციენტის რეანიმაციის დროს, გფრ-ის მწვრთნელმა შეიძლება ასევე შეცვალოს მონიტორის/დეფიბრილაციის დროს.
პედიატირული გულის გაჩერების დროს, გფრ-ის მწვრთნელის გარეშე გუნდის მუშაობა ასოცირდება გუნდის წევრების გონებრივი დატვირთვის შემცირებასთან.
●უკუკავშირის მოწყობილობები – მექანიკური უკუკავშირის მოწყობილობა (აუდიო და აუდიო-ვიზუალური) პლუს გაწვრთნილი გფრ-ის მწვრთნელის ინტეგრაცია რეანიმაციულ გუნდებში აუმჯობესებს გულმკერდზე ზეწოლების ხარისხს, რაც დადასტურდა რანდომიზებულ, სიმულაციაზე დაფუძნებულ კლინიკურ კვლევებში. მხოლოდ მექანიკური უკუკავშირის მოწყობილობის გამოყენება დაკავშირებულია გულმკერდზე ზეწოლების გაზრდის ალბათობასთან, რომელიც შეესაბამება სრულყოფილ გფრ-ს (სიხშირე, სიღრმე) საავადმყოფოში გულის გაჩერების დროს.
●განახლების ტრენინგი – განახლების გფრ-ს სიმულაციური ტრენინგი. კვლევებით დადასტურებულია, რომ განმეორებითი ტრენინგები გუნდის მობილიზებით და შესაბამისი აუდიო ვიზუალური მოწყობილობების გამოყენებით მკვეთრად აუმჯობესებს გფრ-ის ხარისხს.
ზეწოლების და ვენტილაციის თანაფარდობა
როდესაც არ გვაქვს დახვეწილი სასუნთქი გზები – ჩვილებსა და ბავშვებში, რომელთაც კომპრესიების მიუხედავად არ აღენიშნეაბთ პულსი, აუცილებელია გულმკერდზე ზეწოლებს თან ახლდეს ვენტილაცია. თუმცა თავიდან უნდა იყოს აცილებული ზედმეტი ვენტილაცია და ვენტილაციაზე კონცენტრირებამ არ უნდა შეამციროს გულმკერდზე კომპრესიები.
ცხოველებზე ექსპერიმენტული მტკიცებულებები მიუთითებს, რომ გულმკერდზე კომპრესიების შეფერხების დროს მცირდება კორონარული არტერიის პერფუზიის წნევა. კვლევები ადასტურებს, რომ გულ-ფილტვის რეანიმაციის დროს შეფერხებები ხშირად ხდება.
ზეწოლები 30:2 და 15:2 რეკომენდებულია ზეწოლების შეფერხების მინიმუმამდე შესამცირებლად.
●ერთი მაშველი: ორი ვენტილაცია უნდა ჩატარდეს ხანმოკლე პაუზის დროს ყოველი 30-ე ზეწოლის ბოლოს
●ორი მაშველი: ორი ვენტილაცია უნდა ჩატარდეს ყოველი მე-15 ზეწოლის ბოლოს
დახვეწილი სასუნთქი გზები – ტრაქეის ინტუბაციის შემდეგ, გულმკერდზე ზეწოლა და ვენტილაცია შეიძლება განხორციელდეს ერთმანეთისგან დამოუკიდებლად. ჩვილებსა და ბავშვებში გულმკერდზე ზეწოლები ტარდება წუთში 100-დან 120-მდე სიხშირით წყვეტის გარეშე, ხოლო ვენტილაცია ტარდება წუთში 20-დან 30-მდე სიხშირით (ერთი ჩასუნთქვა ყოველ ორ-სამ წამში).
2020 წელს ზეწოლების და ვენტილაციის სიხშირის ცვლილება ახალშობილებსა და ბავშვებში დახვეწილი სასუნთქი გზებით დაფუძნებულია საავადმყოფოსშიდა გულის გაჩერების მქონე 47 ბავშვის მულტიცენტრულ დაკვირვებაზე, რითაც დადგინდა რომ, რომ ვენტილაციის სიხშირე ჩვილებშისულ მცირე 30 წუთში და ბავშვთა ასაკში 25 სუნთქვა წუთში ასოცირებული იყო სპონტანური ცირკულაციის დაბრუნების (ROЅC) და გადარჩენის გაზრდილ მაჩვენებლებთან.
ჩვეულებრივი გფრ VS მხოლოდ ზეწოლებით წარმოებული გფრ – როგორც საავადმყოფოს შიდა ასევე საავადმყოფოს გარეთ განვითარებული გულის გაჩერების დროს რეკომენდებულია სრულყოფილი გფრ-ის ჩატარება. აღნიშნული რეკომენდაციები ეყრდნობა სხვადასხვა გამოკვლევებს, რომელთა საფუძველზეც დადგინდა, რომ გადარჩენის მაჩვენებელი და ნევროლოგიური გამოსავალი უფრო კეთილსიმედოა იმ შემთხვევაში, თუ სრულყოფილი გფრ ტარდება.
იმის გამო, რომ პედიატრიული საავადმყოფოს გარეთ განვითარებული გულის გაჩერების მიზეზები, როგორც წესი, არ არის ცნობილი და ბავშვთა გულის გაჩერებების უმეტესობა გამოწვეულია არაგულისმიერი მიზეზებით, არსებული მტკიცებულებები მხარს უჭერს ჩვეულებრივ გფრ-ს, როგორც მეთოდს, რომელიც ასოცირდება საუკეთესო ნევროლოგიურ შედეგთან ჩვილებსა და ბავშვებში. თუმცა, მხოლოდ ზეწოლებით წარმოებული გფრ უკეთესია ვიდრე საერთოდ არ ჩატარებული გფრ საავადმყოფოს გარეთ განვითარებული გულის გაჩერების დროს.
სასუნთქი გზები
სასუნთქი გზები უნდა გაიხსნას თავის უკან გადაწევით და ნიკაპის წამოწევის მანევრით, თუ არ არის ეჭვი კისრის მალების დაზიანებაზე. ტრავმის ფონზე, რომლის დროსაც საეჭვოა კისრის მალების დაზიანება, გამოიყენეთ ქვედა ყბის წინ წამოწევის მანევრი თავის უკან გადაწევის გარეშე; თუმცა, თუ ეს ქმედება წარუმატებელია, გამოიყენეთ თავის უკან გადაწევის და ქვედა ყბის წინ წამოწევის მანევრი.
სუნთქვა
ვენტილაცია შეიძლება განხორციელდეს პირით პირში, პირით ცხვირში ან ამბუთი და ნიღბით. ამბუს ნიღბით ვენტილაცია ხშირად საკმარისია გულ-ფილტვის რეანიმაციის დროს ადექვატური ვენტილაციის მისაღწევად. თუ ადეკვატური ვენტილაცია ვერ მიიღწევა ტომარა-ნიღბის ვენტილაციით, ან რეანიმაცია გახანგრძლივდა, შეიძლება საჭირო გახდეს სასუნთქი გზების მართვა სხვა მოწყობილობებით, როგორიცაა ენდოტრაქეალური მილი ან სუპრაგლოტური მილი.
ცხოველებში ჩატარებულმა კვლევემა გამოავლინა, რომ ჰიპერვენტილაცია ასოცირდება გაზრდილ ინტრათორაკალურ წნევასთან და შემცირებულ კორონარულ და ცერებრალურ პერფუზიასთან. აღნიშნულ მონაცემებს ეფუძნება ქვემოთ ჩამოთვლილი რეკომენდაციები:
●თითოეული დამხმარე ჩასუნთქვა უნდა მოხდეს ერთი წამის განმავლობაში.
●თითოეული ჩასუნთქვის მოცულობა საკმარისი უნდა იყოს გულმკერდის კედლის აწევის დასანახად.
●ჩვილს ან ბავშვს, რომელსაც აქვთ გულისცემის სიხშირე 60-ზე ნაკლები წუთის განმავლობაში და არ აღენიშენება სუნთქვა, უნდა ჩაუტარდეს დამხმარე ჩასუნთქვა ყოველ ორ-სამ წამში ერთხელ (20-30 ჩასუნთქვა წუთის განმავლობაში).
●ჩვილებსა და ბავშვებთან, რომლებსაც ესაჭიროებათ გულმკერდზე ზეწოლები, უნდა ჩატარდეს ორი ჩასუნთქვა გულმკერდის 30 ზეწოლის შემდეგ თუ გფრ-ს ატარებს 1 მაშველი, ხოლო 2 მაშველის მიერ წარმოებული გფრ-ს დროს ყოველი 15 ზეწოლის შემდეგ უნდა ჩატარდეს 2 ჩასუნთქვა.
●ინტუბირებულ ჩვილთან და ბავშვთან ვენტილაცია უნდა მოხდეს წუთში 20-30 ჩასუნთქვის სიხშირით (ერთი ჩასუნთქვა ყოველ ორ-სამ წამში) 30 ჩასუნთქვა წუთში ჩვილებში და 20 – 25 ჩასუნთქვა წუთში ბავშვებში გულმკერდზე კომრესიების წყვეტის გარეშე.
ავტომატური გარეგანი დეფიბრილატორი
ავტომატური გარეგანი დეფიბრილატორი (ΑΕD/აგდ) არის პორტატული მოწყობილობა, რომელიც გამოიცნობს “საშოკე რითმს”, რაც საჭიროებს დაუყოვნებლივ დეფიბრილაციას. შემდეგ ის გასცემს რეკომენდაციებს და მიუთითებს მაშველს, როგორ გამოიყენოს მოწყობილობა იმისათვის, რომ პაციენტს შოკი მიაწოდოს. მოწყობილობა ასევე აიდენტიფიცირებს „არასაშოკე რითმებს“ და მიუთითებს მაშველს, რომ შოკი არ არის ნაჩვენები და უნდა გაგრძელდეს გფრ.
2020 წლის ამერიკის გულის ასოციაციის (AΗΑ) CRR და გადაუდებელი გულ-სისხლძარღვთა მოვლის (ECC) გაიდლაინები კიდევ ერთხელ ადასტურებს შემდეგს ჩვილებისა და გულის გაჩერების მქონე ბავშვებისთვის:
2020 წლის გაიდლაინები კვლავ ადასტურებს შემდეგს:
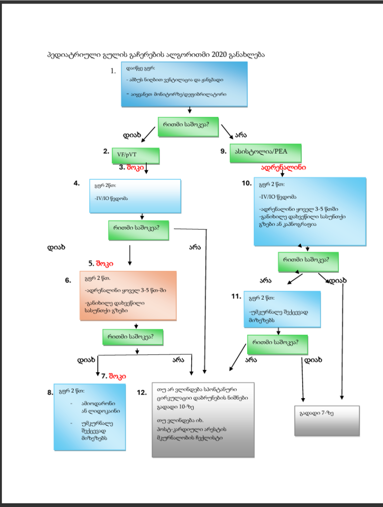
როდესაც მაშველი გულის გაჩერების მოწმეა, აგდ ან მანუალური დეფიბრილატორი უნდა იქნეს მოტანილი, რაც შეძლება სწრაფად. გფრ უნდა ჩატარდეს მანამდე სანამ აგდ მზად იქნება შოკის მიწოდებისთვის. პირველი შოკი საჭიროებს დაუყოვნებელ კომპრესიების განახლებას როგორც ჩვილებში ასევე ბავშვებში. მანუალური დეფიბრილატორის შემთხვევაში რეკომენდირებულია 2ჯ/კგ-ზე (არაუმეტეს ზრდასრულის დოზისა). თუ საჭიროა დამატებითი დეფიბრილაცია უნდა მოხდეს დოზის ზრდა. (იხ. ალგორითმი 3).

მაღალი ხარისხის გფრ |
ძლიერი ზეწოლები, 100-120 წთ-ში, მიეცით გუმკერდს საშუალება, დაუბრუნდეს საწყის პოზიციას . მინიმუმამდე დაიყვანეთ კომპრესიებს შორის წყვეტა. შეცვალეთ მაშველები 2 წთ-ში 1- ჯერ ან მაშინვე, როგორც კი დაღლილობას იგრძნობს. თუ არ არის დახვეწილი სასუნთქი გზები, 15:2 კომპრესიები და ვენტილაცია.თუ დახვეწილი სასუნთქი გზებია, უზრუნველყავით უწყვეტი კომპრესიები და ჩასუნთქვები 2-3 წმ-ში 1 ჯერ. |
შოკის ენერგია და დეფიბრილაცია |
პირველი შოკი 2 ჯ/კგ-ზემეორე შოკი 4 ჯ/კგ-ზემომდევნო შოკი > 4 ჯ/კგ-ზე, არაუმეტეს 10 ჯ/კგ-ზე. მაქსიმალური დოზა მოზრდილის დოზა. |
მედიკამენტებით |
– ადრენალინი IV/IO დოზა: 0.01 მგ/კგ (0.1მლ/კგ 0.1მგ/მლ კონცენტრაციიდან). მაქს. დოზა 1მგ. გამეორება ყოველ 3-5 წთ-ში. თუ არ გვაქვს IV/IO წვდომა, მიაწოდეთ ენდოტრაქეული დოზა: 0.1 მგ/კგ (0.1 მლ/კგ 1მგ/მლ კონცენტრაციიდან) – ამიოდარონი IV/IO დოზა: 5მგ/კგ ბოლუსი კარდიული არესტის დროს. შეიძლება განმეორდეს 3-ჯერ რეფრაქტერული VF/pVT-ის დროს ან ლიდოკაინი IV/IO დოზა: საწყისი დოზა: 1მგ/კგ. |
დახვეწილი სასუნთქი გზები |
-ენდოტრაქეული ინტუბაცია ან სუპრაგლოტური დახვეწილი სასუნთქი გზები -კაპნოგრაფია ან კაპნომეტრია რომ დაადასტუროთ ET ტუბის პოზიცია |
შექცევადი მიზეზები |
ჰიპოვოლემია ჰიპოქსია H+ აციდოზი ჰიპოგლიკემია ჰიპო/ჰიპერკალემია ჰიპოთერმია დაჭიმული პნევმოთორაქსი გულის ტამპონადა ტოქსინები თრომბოზი, პულმონარული თრომბოზი, კორონარული |
როდესაც მაშველი არ შესწრებია გულის გაჩერებას: ერთი მაშველისა და ორი ან მეტი მაშველის ალგორითმები შემუშავებულია ისე, რომ გფრ შესრულდეს დაახლოებით ორი წუთის განმავლობაში (ხუთი ციკლი ერთი მაშველისთვის და 10 ციკლი ორი ან მეტი მაშველისთვის) აგდ-ის გამოყენებამდე.
ასაკი <8 წელზე – უნდა იქნეს გამოყენებული აგდ-ს პედიატრიული რეჟიმი. თუმცა, თუ აგდ-ს პედიატრიული რეჟიმი არ არის ხელმისაწვდომი, შესაძლებელია ჩვეულებირვი დოზის გამოყენება.
თვითწებვადი პადების (ელექტროდების) დამაგრებისას გამოიყენეთ წინა-გვერდითი განლაგება ან წინა-უკანა განლაგება, რათა შეინარჩუნოთ პადებს (ელექტროდებს) შორის შესაბამისი დაშორება.
როგორც უკვე განვიხილეთ, საავადმყოფოს გარეთ გულის გაჩერების შემთხვევაში ბავშვების 19%-ს ჰქონდა საშოკე რითმი, შესაბამისად ადრეულმა დეფიბრილაციამ შესაძლოა გადაარჩინოს პედიატრიული პაციენტების არც ისე მცირე ნაწილი. შეზღუდული მტკიცებულებები გადმოგვცემს რომ აგდ შესაძლებელია უსაფრთხოდ იქნეს გამოყენებული ჩვილებსა და ბავშვებში.
AED შექმნილია იმისთვის, რომ გამოიყენებულ იქნას შესაბამისი ტრენინგის გავლის შემდეგ ადამიანების მიერ. სულ უფრ და უფრო აგდ ხელმისაწვდომია საჯარო თავშეყრის ადგილებში, როგორიცაა აეროპორტები, სპორტული შეჯიბრების დარბაზებში სავაჭრო ცენტრებში და აშ. სასურველია აგდ ხელმისაწვდომი იყოს სკოლებში და სხვა თავშეყრის ადგილებშიც.
შეჯამება და რეკომენდაციები
●სწრაფი ამოცნობა – ბავშვთა გულის გაჩერება ყველაზე ხშირად გამოწვეულია პროგრესირებადი ქსოვილის ჰიპოქსიით და აციდოზით რომელიც ყალიბდება სუნთქვის უკმარისობის და/ან შოკის გამო. თუმცა, საშოკე რითმით (ანუ პარკუჭის ფიბრილაციით [VF] ან უპულსო პარკუჭოვანი ტაქიკარდიით [рVT]) განპირობებული უეცარი გულის გაჩერება, ასევე შესაძლოა ხშირად შეგვხდეს. გულის გაჩერების მქონე ბავშვების გადარჩენის მაჩვენებლები უმჯობესდება, თუ სწრაფად მოხდება ამოცნობა და დაიწყება გულ-ფილტვის რეანიმაცია.
●სიცოცხლის გადარჩენის ძირითადი (BLЅ) ალგორითმები – პედიატრიული BLS-ის ჩვენებებია:
•გულის (პულსის გარეშე) გაჩერება
• ბრადიკარდია (გულისცემა <60/წთ) პულსითა და ცუდი პერფუზიით
BLЅ გაიდლაინები ერთი მაშველის შემთხვევაში განხილულია ალგორითმ 1-ში, ხოლო ორი მაშველისთვის ალგორითმ 2-ში. ახალშობილთა რეანიმაციის ინსტრუქცია მოცემულია ალგორითმ 4-ში და განიხილება ცალკე.
ალგორითმი 1

ალგორითმი 2.

●დაიწყეთ CΡR – ბავშვები, რომლებსაც არ აღენიშნებათ სუნთქვა ან აქვთ არაეფექტური სუნთქვა და არ იგრძნობა პულსი ცხადად 10 წამის განმავლობაში, საჭიროებენ გფრ-ის დაწყებას გულმკერდზე ზეწოლებით ვენტილაციის დაწყებამდე (სასუნთქი გზები და სუნთქვა), ან C-A-B. სასურველია სრულყოფილი გფრ-ის ჩატარება და არა მხოლოდ ზეწოლების წარმოება ჩასუნთქვების გარეშე (ხარისხი 2C). გულის გაჩერების მქონე ბავშვებში, რომლებთანაც ვენტილაცია შეუძლებელია (მაგ. ზედა სასუნთქი გზების ობსტრუქცია ან ფილტვის მძიმე დაავადება), მხოლოდ კომპრესიებით წარმოებული გფრ საშუალებას მოგვცემს უზრუნველყოფთ ადეკვატური ვენტილაცია და ოქსიგენაცია.
●პულსის შემოწმება – ჩვილებთან და ბავშვებთან, რომლებსაც აქვთ გულის გაჩერების ნიშნები, შეამოწმეთ პულსი (სასურველია ჩვილებში მხრის ან ბარძაყის არტერიაზე, ხოლო ბავშვებში საძილე არტერიაზე) არა უმეტეს 10 წამის განმავლობაში. გფრ-ის დაწყების შემდეგ, განახორციელეთ პულსის შემდგომი შემოწმება განმეორებით, დაახლოებით ყოველ ორ წუთში ერთხელ.
●გულმკერდზე კომპრესიები
• გულმკერდის თითოეულმა ზეწოლამ უნდა ჩაწიოს გულმკერდი მისი წინა-უკანა დიამეტრის მინიმუმ ერთი მესამედით, დაახლოებით 100-დან 120-მდე ზეწოლის სიჩქარით. ზეწოლების ტექნიკა და საჭირო სიღრმე დამოკიდებულია პაციენტის ასაკზე.
–ჩვილები, 1 წელზე მცირე ასაკის– ჩვილებში, რომელთაც უტარდებათ გფრ, მოწოდებულია ზეწოლების წარმოება ორი თითის გამოყენებით. ჩვილებს, რომელთაც უტარდებათ გფრ 2 მაშველის მიერ, რეკომენდებულია გულმკერდზე ზეწოლების წარმოება ორი ცერა თითის მეშვეობით. საჭირო სიღრმე არის 4 სმ. თუ მაშველს არ შეუძლია აღნიშნული სიღრმის მიღწევა ამ ტექნიკით, მიზანშეწონილია გამოყენებულ იქნეს ერთი ხელისგულის ტექნიკა.
–ბავშვები (1 წელიდან პუბერტატულ ასაკამდე) – ბავშვებთან გულმკერდზე ზეწოლები იწარმოება ერთი ხელის ან ორი ხელის ტექნიკით. საჭირო სიღრმე არის 5 სმ.
–მოზარდები – მოზარდებში შეასრულეთ გულმკერდზე ზეწოლები ორი ხელით ზრდასრულთა რეკომენდაციების შესაბამისად. საჭირო სიღრმე არის 5-დან 6 სმ-მდე, მაგრამ არ უნდა აღემატებოდეს 6 სმ-ს.
გულმკერდზე ზეწოლები უნდა აწარმოოთ მყარ ზედაპირზე. ყოველი ზეწოლის ბოლოს გულმკერდი სრულად უნდა დაუბრუნდეს საწყის პოზიციას. გულმკერდზე ზეწოლების დროს შეფერხებები უნდა იყოს მინიმალური (10 წამზე ნაკლები). გფრ-ის უკუკავშირის მოწყობილობების გამოყენება (მაგ. მეტრონომი, ვიზუალური უკუკავშირი და ტრენინგები) შეიძლება დაგეხმაროთ შეკუმშვის სიჩქარის ოპტიმიზაციაში.
●სასუნთქი გზები – გახსენით სასუნთქი გზები თავის უკან გადაწევის და ნიკაპის წინ წამოწევის მანევრით, თუ არ არის ეჭვი კისრის ტრავმულ დაზიანებაზე. ტრავმის ფონზე, რომლის დროსაც საეჭვოა კისრის დაზიანება, გამოიყენეთ ქვედა ყბის წამოწევის მანევრი თავის უკან გადაწევის გარეშე; თუმცა, თუ ეს ქმედება წარუმატებელია, ფრთხილად გამოიყენეთ თავის უკან გადაწევის და ქვედა ყბის წინ წამოწევის მანევრი.
●სუნთქვა – ყოველი ჩასუნთქვა ტარდება ერთი წამის განმავლობაში ისე, რომ ვიზუალიზდეს გულმკერდის ექსკურსია. მოერიდეთ ზედმეტ ვენტილაციას. გფრ-ის დროს ამბუს ნიღბით ვენტილაცია ხშირად საკმარისია ადეკვატური ვენტილაციის მისაღწევად. თუ ადეკვატური ვენტილაცია ვერ მიიღწევა ან ამბუთი ვენტილაცია ხანგრძლივდება, შესაძლებელია საჭირო გახდეს დახვეწილი სასუნთქი გზების მართვა.
• ზეწოლების და ჩასუნთქვების თანაფარდობა:
-ერთი მაშველი: 30 ზეწოლა, რასაც მოჰყვება ორი ჩასუნთქვა
-ორი ან მეტი მაშველი: 15 ზეწოლა, რასაც მოჰყვება ორი ჩასუნთქვა
– დახვეწილი სასუნთქი გზების შემთხვევაში: ჩვილებში 20-დან 30-მდე სუნთქვა წუთში (ერთი ჩასუნთქვა ყოველ ორ-სამ წამში), ხოლო ბავშვებში 20 – 25 ჩასუნთქვა წუთში გულმკერდზე კომპრესიების შეწყვეტის გარეშე.
•დამხმარე ჩასუნთქვები ბავშვებში, რომელთაც არ აღენიშნებათ გულის გაჩერება – ბავშვებს და ჩვილებს, რომლებსაც არ აქვთ გულის გაჩერება (ანუ, გულისცემის სიხშირე 60-ზე მეტია წთ-ში), მაგრამ აღენიშნებათ სუნთქვა ან აქვთ სუნთქვის დეფიციტი, უნდა ჩატარდეს დამხმარე ჩასუნთქვები ყოველ 2-3 წამში 1 ჯერ, (20-დან 30-მდე ჩასუნთქვა წუთის განმავლობაში).
●დეფიბრილაცია– ყველა ბავშვი, რომელსაც აღენიშნებათ საშოკე რითმი, საჭიროებს ავტომატურ გარეგან დეფიბრილატორს ან მანუალურ დეფიბრილატორს. როდესაც ვაწებებთ პედებს, შესაძლოა გამოყენებულ იქნეს პედების ფიქსაცია გულმკერდზე ან ფიქსაცია გულმკერდზე და ზურგზე რათა შევინარჩუნოთ საჭირო დისტანცია პედებს შორის.
• მაშველი შეესწრო გონების კარგვის მომენტს- ასეთ შემთხვევაში აგდ ან მანუალური დეფიბრილატორი გამოყენებულ უნდა იქნეს, როგორც კი ხელმისაწვდომი იქნება. მანამდე სანამ აპარატი მზად იქნება შოკის მისაწოდებლად გულმკერდზე ზეწოლები არ უნდა შეწყდეს. როგორც კი აპარატი პაციენტს მიაწოდებს შოკს, გულმკერდზე ზეწოლები უნდა განახლდეს დაუყოვნებლივ.
•მაშველი არ შესწრებია გონების კარგვას– ასეთ შემთხვევაში რეკომენდებულია ჩატარდეს 2 წუთიანი გფრ, (5 ციკლი 1 მაშველის შემთხვევაში და 10 ციკლი 2 ან მეტი მაშველის შემთხვევაში) და შემდეგ უზრუნველყოფილ უნდა იქნეს შემთხვევის ადგილზე აგდ-ს ან მანუალური დეფიბრილატორის მოტანა.
•8 წელზე მცირე ასაკის ბავშვები – უზრუნველყოფილი უნდა იქნეს აგდ-ს პედიატრიული რეჟიმი, თუ ეს შესაძლებელია, ხოლო თუ პედიატრიული დოზა ხელმისაწვდომი არ არის, მისაღებია ჩვეულებრივი დოზის გამოყენება.
ბრადიკარდია AV ბლოკადა |
ბეტა ბლოკერები |
კალციუმის არხის ბლოკატორები |
კარდიული გლიკოზიდები |
დიგოქსინი |
დიგოქსინი |
Red squill |
Digitalis lanata |
Digitalis purpurea |
ბუფოტენინი |
ოლეანდრები |
ალფა ადრენერგული აგონისტები |
ფენილპროპანოლამინი |
კლონიდინი |
იმიდაზოლინი |
ქოლინერგული საშუალებები |
ორგანოფოსფატები |
კარბამატები |
ოპიოიდები |
სედაციურ-ჰიპნოზური |
მაგნეზია |
სუპრავენტრიკულური ტაქიკარდია |
სიმპატომიმეტიკები |
ამფეტამინი |
კოკაინი |
თეოფილინი |
კოფეინი |
მეთილფენიდატი |
ეფედრინი |
ფსევდოეფედრინი |
ალბუტეროლი |
დობუტამინი |
ეპინეფრინი |
დოფამინი |
ანტიქოლინერგულები |
ანტიჰისტამინები |
TCAs |
ფენოთიაზინი |
კლოზაპინი |
ატროპინი |
სკოპოლამინი |
თიროიდული ჰორმონი |
Cellular asphyxiants |
კარბონ მონოქსიდი |
მედიამენტის მოხსნის სინდრომის დროს |
ვენტრიკულური ტაქიკარდია |
სიმპატომიმეტიკები |
კოკაინი |
ამფეტამინ |
თეოფილინ |
ანტიდეპრესანტები |
TCAs |
ანტიფსიქოზურები |
ფენოთიაზინი |
ქლორირებული ნახშირწყალბადები |
ქლორ ჰიდრატი |
გამხსნელები |
ფლუორიდი |
საგულე გლიკოზიდები |
კალციუმი |
QRS და QT ინტერვალის გახანგრძლივება |
ანტიდეპრესანტები |
ციტალოპრამი |
ესციტალოპრამი |
ბუპროპინი |
ვენლაფაქსინი |
დესვენლაფაქსინი |
ტრიციკლური ანტიდეპრესანტები |
ანტიფსიქოლიზური |
ანტიჰისტამინები |
დიფენჰიდრამინი |
ასტემიზოლი |
ტერფენადინი |
ანტიარითმიული საშუალებები |
ქინიდინი |
დისოპირამიდი |
პროკაინამიდი |
პროპაფენონი |
ფლეკაინიდი, ენკაინიდი |
ამიოდარონი |
კალციუმის ახრხის ბლოკატორები (იშვიათად) |
ბეტ ბლოკერები (იშვიათად) |
ონდანსეტრონი |
პროფოქსიფენი |
ორგანოფოსფატები |
ანტიმიკრობული პრეპარატები |
ამანტადინი |
აზიტრომიცინი |
ქლოროქინინი |
ერითრომიცინი |
პენტამიდინი |
ქინინი |
ქინოლონები (მაგ: ციპროფლოქსაცინი) |
დარიშხანი |
თალიუმი |
ფლუორიდი |
ციტრატი |
ლითიუმი |